idea 模板参数注释 {@link}
【代码】idea 模板注释 {@link}
·
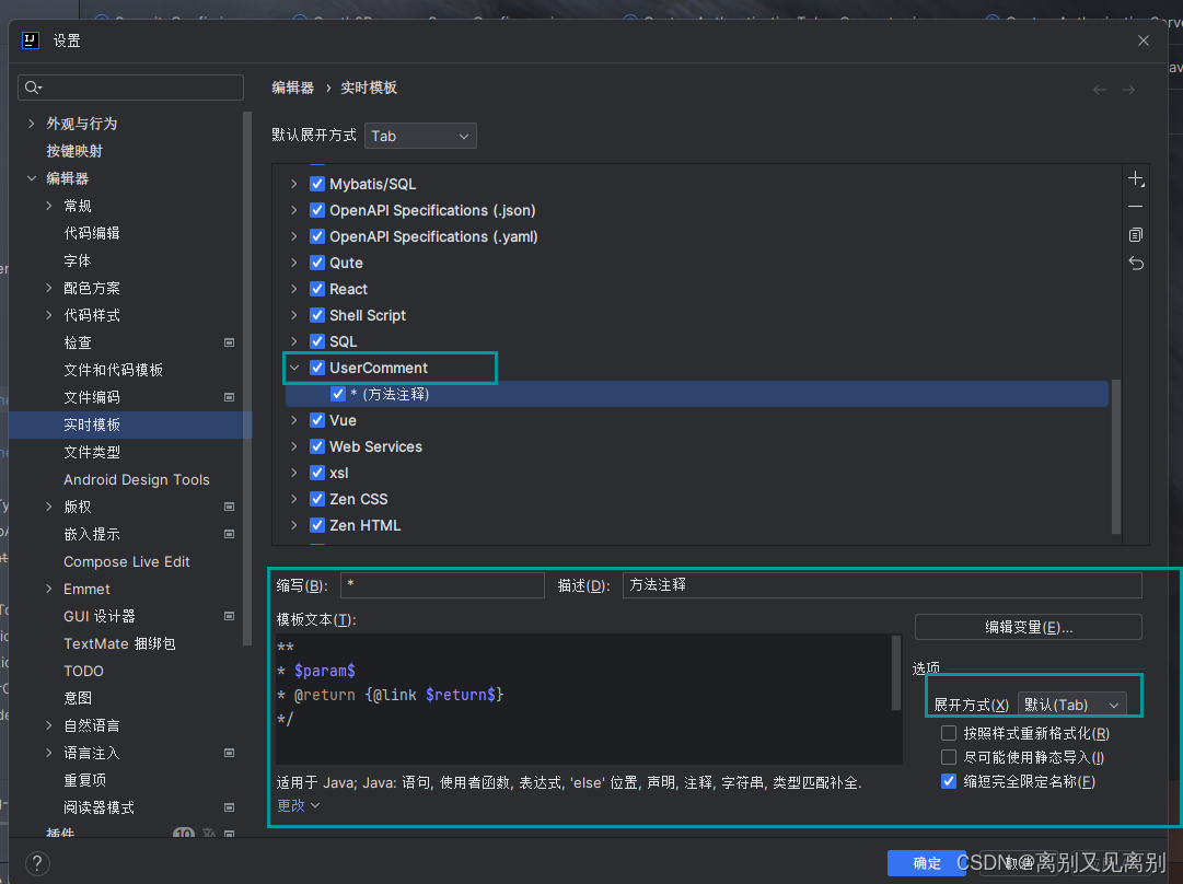
1. 新增组

2. 设置方法注释及变量

增加模板文本
**
* $param$
* @return {@link $return$}
*/
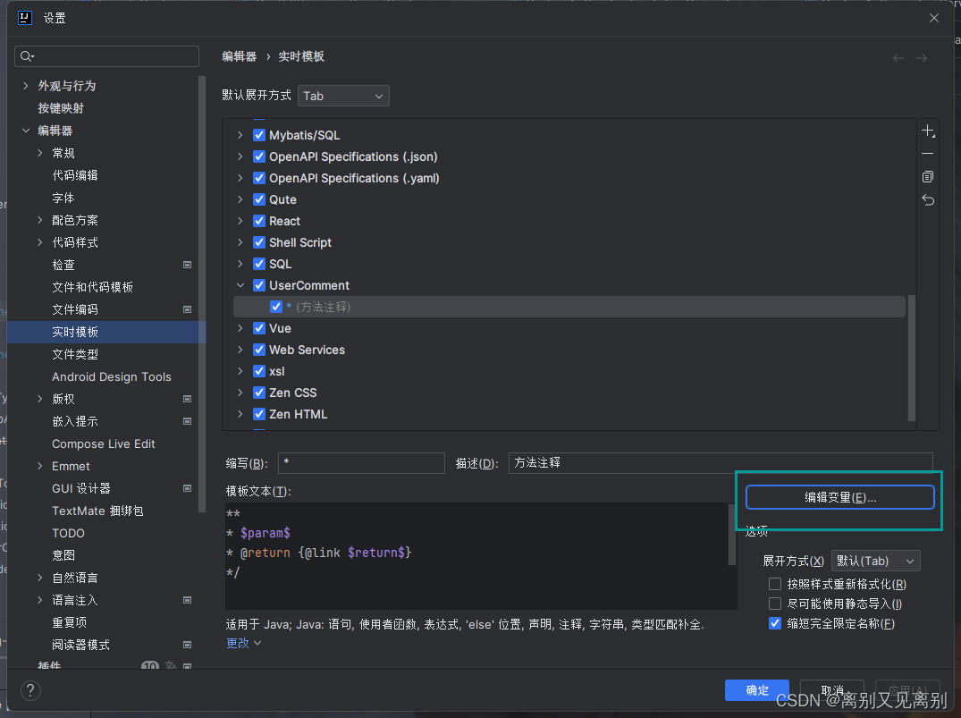
3. 设置变量表达式


勾选跳过param
- 参数表达式
groovyScript("def result = '';def params = \"${_1}\".replaceAll('[\\\\[|\\\\]|\\\\s]', '').split(',').toList();def paramsTypes=\"${_2}\".replaceAll('[\\\\[|\\\\]|\\\\s]|\\\\<.*?\\\\>', '').split(',').toList(); for(i = 0; i < params.size(); i++) {if(params[i] != '')result+='* @param ' + params[i] +' {@link ' + paramsTypes[i] +'}'+ ((i < params.size() - 1) ? '\\r' : '')}; return result == '' ? null : '\\r' + result", methodParameters(),methodParameterTypes())
- 返回值表达式
groovyScript(“def result=”${_1}“; if(result == “void”){return “”;}else{return “{@link “+result+”}”;}”, methodReturnType())
4. 结果

更多推荐




所有评论(0)