MySQL【安装篇】08:workbench安装以及连接数据库
workbench安装以及连接数据库
·
一、workbench安装
https://downloads.mysql.com/archives/workbench/

二、双击进行安装







三、通过workbench连接到mysql
1、新增远程连接权限
use mysql;
update user set host='%' where user='root';
flush privileges;

2、编辑连接


输入密码,保存
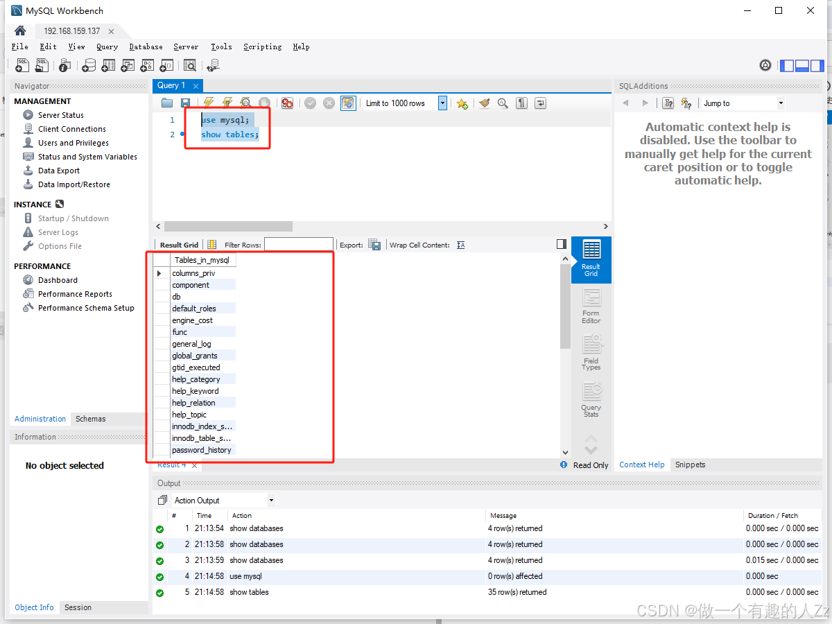
如下,就连接进来了。
进行查询
show databases;

use mysql;
show tables;

四、workbench菜单设置为中文
1、下载main_menu.xml文件
链接: https://pan.baidu.com/s/1BI9mZW5fuWRu9CgggbWEcQ?pwd=u9fk
提取码: u9fk
2、进行替换
找到workbench安装目录,打开如下目录,将下载的替换进去,替换前先备份下。
D:\Program Files\MySQL\MySQL Workbench 8.0 CE\data
3、重启workbench
如下,菜单就变成中文了。
更多推荐




所有评论(0)