数据库系统原理课程总结1——基本概念,业务背景,ER图,完整性约束,MySQL软件安装
语义网络是用于描述概念间关系的一种工具,请准确掌握如下两组基本概念,并用VISIO画出能准确表达这些概念之间关系的语义网络。(1) 数据、数据库、数据模型、数据库管理系统、软件、模型、数据库系统(2) 实体、实体集、属性、实体标识符、实体型、域、联系答:(1):(2):请从如下现实业务背景中任选一个,用VISIO画出ER图表达的简化的概念模型(10个实体集以内,不必穷尽)。答:我选择的是知乎等论坛
- 语义网络是用于描述概念间关系的一种工具,请准确掌握如下两组基本概念,并用VISIO画出能准确表达这些概念之间关系的语义网络。
(1) 数据、数据库、数据模型、数据库管理系统、软件、模型、数据库系统
(2) 实体、实体集、属性、实体标识符、实体型、域、联系
答:
(1):
(2):
- 请从如下现实业务背景中任选一个,用VISIO画出ER图表达的简化的概念模型(10个实体集以内,不必穷尽)。
答:我选择的是知乎等论坛业务模型。
绘制的ER图如下:

-
关系模型设计时经常会涉及完整性约束,数据模型中的完整性约束来源于业务背景中完整性约束要求。请观察并分析第2题中你选定的业务场景,举出至少3个以上的完整性约束例子。
答:(1).实体完整体:举例:用户作为实体,他的主码用户ID不能为空值,否则我们将无法识别这一用户。
(2).参照完整性:举例:用户和会员都是实体,其中会员的属性“用户ID”是用户的主码,用户ID是会员关系的外码。因此会员ID只能取用户ID里面的数值,即我们不能注册一个不是用户的ID成为会员。
(3).用户定义的完整性:举例:电子书的价格不能为负数。 -
请自己寻找安装包,寻找安装和卸载向导,自学建库、卸载及建表方法,完成如下任务:
在自己的电脑上安装好某一版本的MySQL、SQL Server或Oracle,卸载数据库,反复若干次,确保熟练掌握这个过程。
建立一个数据库,随意建立一些数据表,比如通讯录,往表中手动增加一些信息。
通过适当的截图界面,证明你已经熟练掌握以上技术。
答:我选择安装的是MYSQL,首先是进入官网,选择最新版本的安装包进行下载。之后打开安装包,按照弹出界面要求进行操作,首先选择的是自定义安装,之后是选择需要安装的内容,这里我只选择了MYSQL server和workbench,之后再这一步进行自定义路径,这里的warning不会影响下载,之后会根据下载内容的需要安装包括VS2019的部分插件内容,选择execute执行即可。之后设置一下密码即可完成下载,在完成了MYSQL的下载之后,卸载后的在安装就会容易一些,因为包括VS2019在内的内容还是存在的,删掉的只是MYSQL的选定内容,所以继续按照上述步骤即可完成。
通过电脑设置可以卸载MYSQL
MYSQL安装(选择自定义安装):

设置密码:
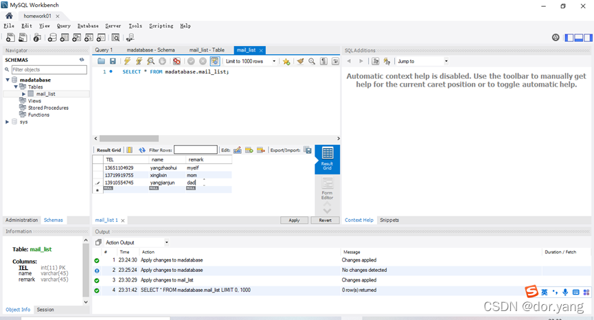
1-2步:建立数据库 3-4步:建立数据表 5-6步:手动输入数据
1.点击加号,在弹出界面设置好数据库的名字和密码,hostname和port默认的就可以
2.新建后点击进入。
3.点击schema,设置名称(madatabase),双击后名称变粗,右键点击table,添加表。
4.设置表头和属性。
5.输入内容后点击apply,如果输入内容格式和原先格式不符,程序报错,需要进行修改
6.在内容与格式相符之后,出现如下界面,说明完成了数据库建立,数据表建立和手动输入数据的过程。

更多推荐




所有评论(0)