程序猿的恐慌时刻?智能代码编辑器Cursor
大家好,我是 Bob!😊一个想和大家慢慢变富的 AI 程序员💸分享 AI 前沿技术、项目经验、面试技巧!欢迎关注我,一起探索,一起破圈!💪。
❝大家好,我是 Bob! 😊
一个想和大家慢慢变富的 AI 程序员💸
分享 AI 前沿技术、项目经验、面试技巧!
欢迎关注我,一起探索,一起破圈!💪
智能代码编辑器Cursor
最近一款AI代码辅助编译器爆火--Cursor。
链接直达:https://www.cursor.com/

甚至有人扬言要取消copilot的订阅了。因为最新的版本实在是太强了!

相比 GitHub Copilot 。Cursor编码能力、功能多样性、用户体验方面优秀太多啦!
优势
如果你用过copilot,或者是国内的Codegeex等,相信对这个插件比较了解了。此类插件可以实现在编译器中对代码进行生成、补全、对话等。
但我们聊点不一样的,Cursor与其他竞品的优势!
选择性补全、对话
如果你用过copilot、codegeex。你会发现很多情况下,
写代码时不需要补全生成,但是插件会无脑给你输出它所认为的具有最大概率的补全内容。造成很大的视觉污染,且输出的内容不一定正确,质量不高。
Cursor使用的是CTRL+L / CTRL+K来执行指令,只用用户需要补全生成时,才去运行这一流程。
连续对话改进代码
在执行完指令后,输入你的需求,Cursor会生成高质量的代码,效果会比copilot好。
同时在它完成补全后,你可以观察代码是否需要继续优化,如需,则继续输入需求,他会基于之前的代码进行改进,知道你满意为止!(你甚至可以编译代码查看效果,不满意再提出优化,可见效率之高)

支持选择配置不同模型
前段时间Cluade3.5 Sonnet的发布震惊了很多人,他的各项能力超越GPT-4。而Cursor也集成了这一模型!

当然不止于此。你甚至可以自己配置模型。包括不限于Cluade3.5 Sonnet、GPT-4、deepseek等模型。

并且你可以在对话时选择与哪一个模型进行交流,简直不要太方便!

项目级别的代码分析、补全
我之前提到过,AI暂时不善长做整个项目相关的事情,因为随着文件数量增多,项目的复杂度指数级增长。
但是Cursor跨出了一步!
你可以选择让他在生成某一个文件的代码时,考虑分析整个项目的所有文件之间的依赖关系。令人意想不到的是,他分析后竟然在该文件中引入了其文件的代码方法!!!

未来趋势
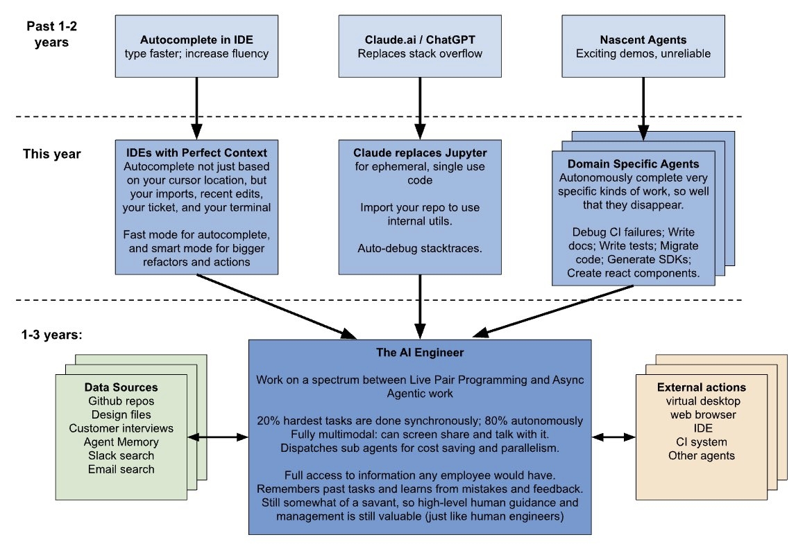
比较过去,现在和未来 1~3 年编程的变化:
-
过去 1~2 年:Github Copilot/ChatGPT 替代搜索 Stackoverflow、补全代码
-
现在:Devin/Cursor 感知整个 Repo 上下文,搜索代码、生成多个文件、自动调试
-
未来 1~3 年:进化为 AI Engineer,替代 80% 的日常编程

Bob 的产品
【Bob 的 AI 成长陪伴群】
群里分享讨论:
🔴AI 变现项目、AI 前沿技术、NLP 知识技术分享、前瞻思考、面试技巧、找工作等
🔴 个人 IP 打造、自媒体副业、向上社交、以及我的日常生活所见所闻,所思所想。
找一群人一起走,慢慢变富。期待和同频 朋的 友一起蜕变!
扫码加微信,链接不迷路!

更多推荐




所有评论(0)