sward入门指南(2) - 创建知识库
sward是一个开源免费的企业级知识库管理工具,之前的文章中介绍了sward的安装与配置,本篇文章来介绍一下如何在sward中创建知识库。
sward是一个开源免费的企业级知识库管理工具,之前的文章中介绍了sward的安装与配置,本篇文章来介绍一下如何在sward中创建知识库。
相关文章:
1. 创建知识库
点击知识库 -> 知识库添加 按钮进入添加知识库页面填写信息

知识库属性:
|
属性 |
备注 |
|
知识库名称 |
知识库名称 |
|
可见范围 |
公共知识库,系统中所有的成员都可以进入到知识库查看 私密知识库,只有此知识库的成员才可以在知识库列表中看到 |
2. 查询知识库
点击知识库,在知识库列表页面查询知识库,可根据名字,状态等搜索

3. 知识库详情
知识库中有目录和文档两个模块,还有概况页面和收藏的文档页面。
3.1 知识库概况
知识库概况中展示知识常用的文档和最近的动态,也可在当前页面添加文档或者目录。

- 添加文档或者目录
点击添加按钮,选择添加的类型,添加文档或者目录,在此添加的是知识库下的目录或者文档,显示在最顶层
- 常用文档
最近查看或者编辑的文档,点击可直接跳转到文档详情页面
- 最近动态
显示最近对文档的操作,点击可跳转到具体文档
3.2 文档
点击文档,到文档列表页面。
- 用树状结构展示目录和文档

- 可以移动目录和文档
在当前页面可以用拖拽或者点击菜单的方式移动目录或者文档到另一个目录下面, 方便调整结构
- 支持文档归档
可以把不常用或者已经不用的文档归档,归档之后到知识库设置中查看,归档之后也可以恢复
- 分享文档或目录
点击列表的更多按钮 -> 分享 -> 显示弹窗 -> 选择要分享的目录和文档 ->确定 -> 显示分享链接,复制链接分享到社交软件,被分享的人就可以点击看到分享文档。分享有私密和公开两种,私密的需要输入密码。
3.3 收藏
在文档页面,点击收藏按钮,就收藏了该文档;点击概况->收藏,进入到收藏页面,可以看到收藏的全部文档,可在此页面查看编辑文档

3.4 添加文档
知识库概览,文档页面都可以添加文档
下表显示添加文档的路径:
|
第一种 |
知识库详情页面 -> 概况 -> 添加 -> 添加文档/添加Markdown |
添加知识库下的文档 |
|
第二种 |
知识库详情页面 -> 文档 -> 添加icon -> 添加文档/添加Markdown |
添加知识库下的文档 |
|
第三种 |
知识库详情页面 -> 文档 -> 鼠标放在某个上目录 -> 添加icon -> 添加文档/添加Markdown |
添加目录下的文档 |
|
第四种 |
知识库详情页面 -> 文档 -> 点名某个目录 -> 添加 -> 添加文档/添加Markdown |
添加目录下的文档 |
可以添加富文本与Markdown 两种文档类型。
- 添加富文本
根据上面表格的路径点击添加文档,选择模版,或者直接输入内容,就可以成功添加富文本文档

- 添加Markdown
根据上面表格描述的路径点击,选择添加Markdown,就跳转到文档添加页面,这时候文档就已经添加成功了,默认名字是未命名文档。

4. 知识库配置
知识库中有基本信息配置,成员与权限配置,还有归档与放入回收站的目录与文档管理
4.1 知识库信息
在知识库详情页面可以更改图标,名称等信息
4.2 成员
添加知识库的时候会把创建人加入到成员
- 初始化成员
新建的知识库会把创建知识库的人和admin用户都加入到当前项目
- 加入成员
进入知识库把与知识库有关的用户加入项目,便于知识共创与共享
4.3 权限
创建知识库会初始化三种角色
- 内置角色权限
新建项目时会初始化出普通角色,admin,知识库超级管理员三个角色
初始化的三个角色不可删除,可以自定义新的角色,自定义可以删除
- 知识库超级管理员
知识库超级管理员拥有所有的权限,不能修改权限范围
- 默认角色
把某个角色设置为默认角色,新加入的成员就被赋予默认角色
4.4 归档
可以在归档页面归档当前知识库,也可以管理本知识库已经归档的目录和文档
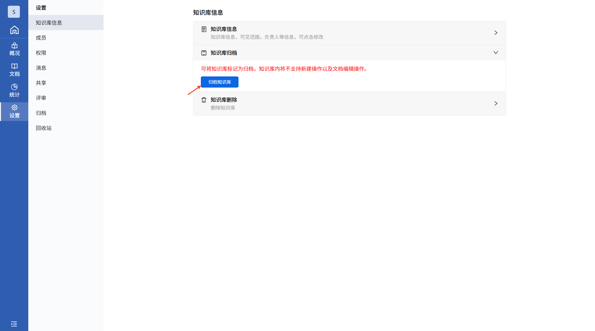
- 归档知识库
点击归档知识库按钮,可以把当前知识库归档,之后在知识库列表就看不到当前知识库了,要去系统的归档页面恢复或者查看删除

- 管理归档的目录和文档
在目录文档tab页面是已经归档的目录和文档列表,可以恢复或者删除,恢复文档的时候会把上级被归档的目录一块恢复
4.5 回收站
回收站是已经被放入回收站的目录和文档列表,可以恢复或者删除,恢复文档的时候会把上级被归档的目录一块恢复
5. 删除知识库
在知识库详情页面,点击删除,删除知识库,需要两次确定,确保不是误操作。
6. 帮助与支持
tiklab提供了详细的使用指南, 你也可以随时向活跃的社区寻求帮助!
更多推荐




所有评论(0)