多维数据库的搭建
多维数据库的搭建
·
多维数据库的搭建
期待您的关注
小白的数据仓库学习笔记
目录
1.新建一个项目

2.右键 新建数据源



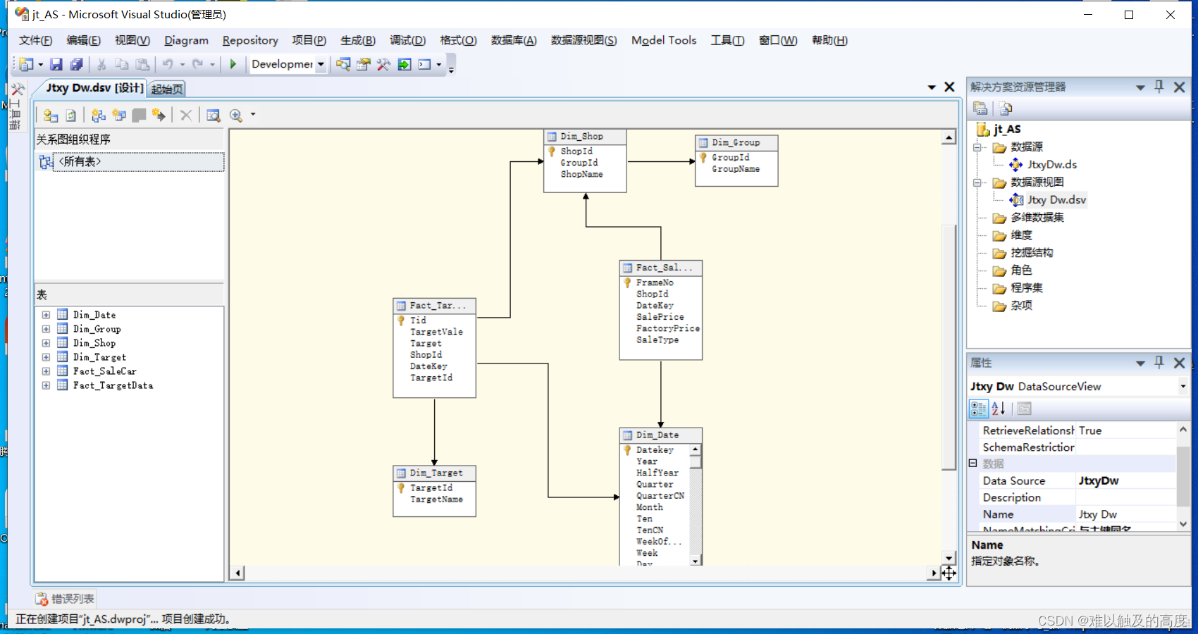
3.新建数据源视图


4.新建多维数据集




点击完成

5.维度设计


我们拖拽过来以后 没有建立属性关系 会报错


设计类型



6.创建完成
到这里 我们的cube就创建完了 右键我们的 jt_AS 点击生成
再次右键 点击处理 处理完成后点击运行


7.连接


8.做查询
select {[Dim Shop].[Shop Name].[Shop Name]} on 0,{[Measures].[Sale Price]} on 1 from [Jtxy Dw]

我们可以将0和1互换 查询结果显示不同
select {[Dim Shop].[Shop Name].[Shop Name]} on 1,{[Measures].[Sale Price]} on 0 from [Jtxy Dw]

我们的数据仓库就先讲到这里 后续新内容我们会持续跟新
更多推荐




所有评论(0)