WeKnora(腾讯开源知识库)本地快速搭建&配置指南!
WeKnora是一款AI文档处理工具,支持PDF/Word/图片解析,可将文档内容转化为可搜索的知识库。文章详细介绍了在Windows 11 Pro环境下通过WSL 2和Docker的安装部署过程,包括环境变量配置、IP地址设置等关键步骤。系统提供网页界面和API接口,支持本地或私有云部署,数据安全可控。测试显示其能有效解析文档内容并实现智能问答功能,回答准确且图文并茂。整体部署流程清晰,最终效果
介绍
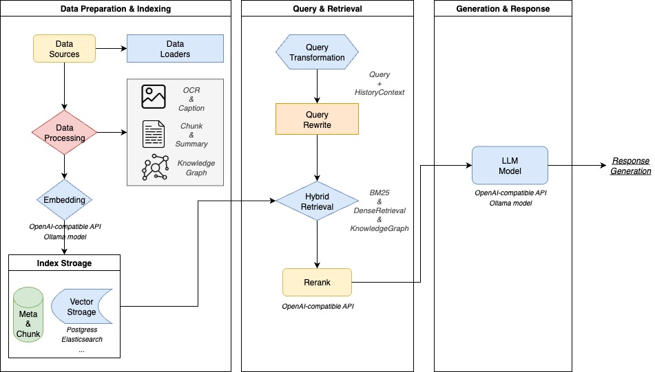
WeKnora 是一款给文档“装上大脑”的AI工具。它能读懂PDF、Word和图片(含OCR),把零散内容整理成可搜索的知识。你只需上传资料,像聊天一样提问,它会从原文中找到相关片段,给出准确、可追溯的答案,并支持多轮追问。系统速度快、可本地或私有云部署,数据自己掌控;提供易用的网页和标准API,便于接入现有系统。还能连接微信对话开放平台,零代码把问答能力放进公众号和小程序。

环境
- Windows 11 Pro
- WSL 2(docker)
- Ollama
1. 安装
# 克隆主仓库
git clone https://github.com/Tencent/WeKnora.git
cd WeKnora
docker compose pull
慢慢等,将会下载约7G左右的镜像:
REPOSITORY TAG IMAGE ID CREATED SIZE
minio/minio latest 69b2ec208575 9 hours ago 175MB
paradedb/paradedb latest 2001d56c0675 2 days ago 1.21GB
wechatopenai/weknora-app latest acba69f18308 3 days ago 566MB
wechatopenai/weknora-docreader latest 6461eac47b01 3 days ago 5.17GB
wechatopenai/weknora-ui latest 507293c42b21 4 days ago 59.7MB
jaegertracing/all-in-one latest 6782d12e15e5 4 days ago 85.6MB
redis 7.0-alpine 426f6fb54a1b 15 months ago 32.9MB
2. 配置
由于我们的ollama安装在Windowwws上,所以我们需要配置环境变量,让docker容器能够访问
特别是OLLAMA_HOST、OLLAMA_ORIGINS选项
接着,我们去配置WeKnora中的ollama:
# 复制示例配置文件
cp .env.example .env
# 编辑 .env,填入对应配置信息
# 所有变量说明详见 .env.example 注释
vim .env
OLLAMA_BASE_URL=http://172.28.224.1:11444
IP地址,需要在Windows中查看WSL的IP:
C:\> ipconfig
以太网适配器 vEthernet (WSL (Hyper-V firewall)):
连接特定的 DNS 后缀 . . . . . . . :
本地链接 IPv6 地址. . . . . . . . : fe80::abbbb:xxxx:aa:4dab%54
IPv4 地址 . . . . . . . . . . . . : 172.28.224.1
子网掩码 . . . . . . . . . . . . : 255.255.240.0
默认网关. . . . . . . . . . . . . :
并在WSL中确认是否能够正确访问:
user@wsl:~/WeKnora$ curl http://172.28.224.1:11444
Ollama is running
3. 启动
# 启动全部服务(含 Ollama 与后端容器)
./scripts/start_all.sh
由于我们配置了自定义的ollama,所以运行之后不会在wsl里再重复启动ollama了
[INFO] === 启动结果 ===
[SUCCESS] ✓ Ollama服务已启动
[SUCCESS] ✓ Docker容器已启动
[SUCCESS] 所有服务启动完成,可通过以下地址访问:
- 前端界面: http://localhost
- API接口: http://localhost:8080
- Jaeger链路追踪: http://localhost:16686
首次访问,进入web界面的配置,嵌入模型我选择bge-m3:latest,LLM模型我则使用远程接口,节省本地计算资源:

配置完毕,进入界面:
测试
我们尝试上传一些文档,直接拖动,等待解析完毕,然后测试一下:
看起来,效果还不错,图文并茂!
更多推荐




所有评论(0)