【Python GUI编程】搭建开发环境
- GUI与PyQt5- 在PyCharm中配置PyQt5环境- 认识Qt Designer- 使用Qt Designer创建窗口
·
【Python GUI编程】搭建开发环境
本章目标
- GUI与PyQt5
- 在PyCharm中配置PyQt5环境
- 认识Qt Designer
- 使用Qt Designer创建窗口
一、GUI与PyQt5
- 图形用于接口或者图形用户界面,它是Graphical User Interface的简称
- GUI是一种人与计算机通信的界面显示格式,允许用户使用鼠标等输入设备对计算机进行操作
二、在PyCharm中配置PyQt5环境
1、PyQt5的模块及相关模块的安装
pip install PyQt5
pip install PyQt5 -i https://pypi.tuna.tsinghua.edu.cn/simple
pip install pyqt5-tools
pip install pyqt5-tools -i https://pypi.tuna.tsinghua.edu.cn/simple
pip install pyqt5designer
pip install pyqt5designer -i https://pypi.tuna.tsinghua.edu.cn/simple
安装完成后可以使用pyqt5-tools designer验证 Designer 是否安装成功
2、PyCharm配置PyQt5
Qt Designer 配置
名称:Qt Designer
工具设置
程序:E:\Python3.10.3\Lib\site-packages\QtDesigner\designer.exe #此处路径为designer.exe的路径
工作目录:$ProjectFileDir$
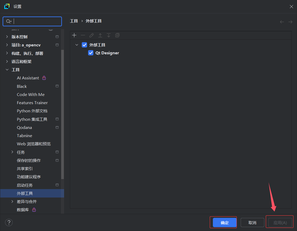
打开设置–>工具–>外部工具–>添加文件(点击加号)
找到designer.exe对应的路径,复制后粘贴到 工具设置–>程序 手动补充designer.exe
工作目录填写系统默认变量 :$ProjectFileDir$
完成之后点击 确认
完成之后就会出现外部工具 Qt Designer ,点击应用,然后点击确认。

在菜单栏 工具 外部工具 中就会看到 Qt Designer

PyUIC配置
此配置将.ui文件转换.py文件
名称:PyUIC
工具设置
程序:E:\Python3.10.3\python.exe #此处路径为python解释器的路径
实参:-m PyQt5.uic.pyuic $FileName$ -o $FileNameWithoutExtension$.py #将.ui文件转换为.py文件的命令
工作目录:$FileDir$
按照上述命令进行配置,完成后在 外部工具 中查看配置是否完成

Pyrcc配置
名称:Pyrcc
工具设置
程序:E:\Python3.10.3\Scripts\pyrcc5.exe #此处路径为pyrcc5转换器的路径
实参:$FileName$ -o $FileNameWithoutExtension$_rc.py
工作目录:$FileDir$

按照上述命令进行配置,完成后在 外部工具 中查看配置是否完成
至此,安装和配置结束
三、认识Qt Designer
新建一个窗体

工作界面介绍:
- 位于左上方的“Widget Box”包含了各种可以自由拖动的组件;
- 位于界面中央的“MainWindows - untitled”就是你可以设计的画布;
- 位于右上方的“对象查看器”可以查看当前ui的结构;
- 位于右侧中央的“属性编辑器”可以设置选中组件的属性;
- 位于右下方的“资源浏览器”可以添加各种素材,比如图片、背景等等。

四、使用Qt Designer创建窗口
1、新建窗口

2、对象查看器

3、属性编辑器
对象名称设置:
- 窗口的唯一标识器,通过这个属性调用窗口,默认值是mainWindows,

窗口名称设置:
- PyQt5属性命名规则,驼峰型。例:windowTitle。

图标设置:
- 准备.ico文件,在windowIcon属性设置

窗体背景设置:
- 资源浏览器–>点击资源编辑(小笔)–>新建资源文件–>设置文件路径–>输入名称(img)–>添加前缀(png)–>添加文件

在styleSheet设置窗体背景:
- 添加资源–>border-image–>点击确定,图片背景即添加成功

- 点击保存后,会生成.ui和.qrc两个文件
选中.qrc文件,使用扩展工具转换,生成img_rc.py文件。
控件设置 信号与槽:
- 选中按钮–>点击工具栏 编辑信号/槽–>拖动按钮,会出现配置连接窗体 -->勾选从Qwidget继承的信号和槽 -->选择cliked()单击信号–>close()槽函数

选择cliked()单击信号–>close()槽函数

选择cliked()单击信号–>close()槽函数
更多推荐




所有评论(0)