【编程工具】diagram——IDEA看源码的神器!
用上面提到的的 IDEA 这些功能,学习和查看类关系,了解诸如主流框架源码之类的东西,可以说是非常舒服了。ps. 如果你的 IDEA 没有这个功能,可能因为你用的 IDEA 是社区版。
最近在看源码,这次利用了 IDEA 的 diagram,结果一目了然,也是好用到炸裂,就此分享。
1 查看图形形式的继承链
在你想查看的类的标签页内,点击右键,选择 Diagrams,其中有 show Diagrams和 show Diagrams Popup,只是前者新建在标签页内,后者以浮窗的形式展示:

实际上,你也可以从左边的项目目录树中,对你想查看的类点击右键,同样选择 Diagrams,效果是一样的:

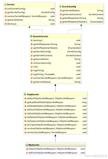
然后你就会得到如下图所示的继承关系图形,以自定义的 Servlet 为例:

显而易见的是:
- 蓝色实线箭头 是指继承关系
- 绿色虚线箭头 是指接口实现关系
2 优化继承链图形,想我所想
2.1 去掉不关心的类
得到的继承关系图形,有些并不是我们想去了解的,比如上图的 Object 和 Serializable,我们只想关心 Servlet 重要的那几个继承关系,怎么办?
简单,删掉。点击选择你想要删除的类,然后直接使用键盘上的 delete 键就行了。清理其他类的关系后图形如下:

2.2 展示类的详细信息
有人说,诶,这怎么够呢,那继承下来的那些方法我也想看啊?简单,IDEA 通通满足你。
在页面点击右键,选择 show categories,根据需要可以展开类中的属性、方法、构造方法等等。当然,第二种方法也可以直接使用上面的工具栏:

然后你就会得到:

什么,方法里你还想筛选,比如说想看 protected 权限及以上范围的?简单,右键选择 Change Visibility Level,根据需要调整即可。

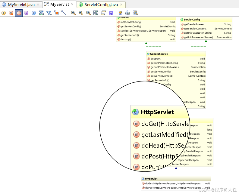
什么,你嫌图形太小你看不清楚?IDEA 也可以满足你,按住键盘的 Alt,竟然出现了放大镜,惊不惊喜,意不意外?

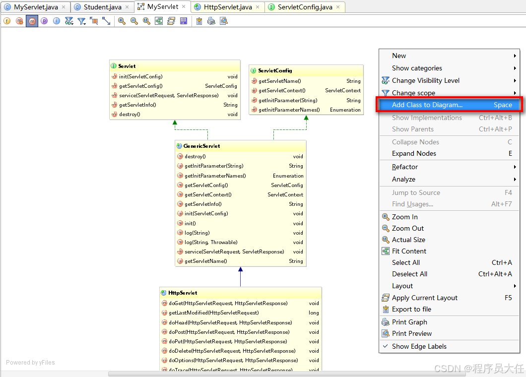
2.3 加入其他类到关系中来
当我们还需要查看其他类和当前类是否有继承上的关系的时候,我们可以选择加其加入到当前的继承关系图形中来。
在页面点击右键,选择 Add Class to Diagram,然后输入你想加入的类就可以了:

例如我们添加了一个 Student 类,如下图所示。好吧,并没有任何箭头,看来它和当前这几个类以及接口并没有发生什么不可描述的关系:

2.4 查看具体代码
如果你想查看某个类中,比如某个方法的具体源码,当然,不可能给你展现在图形上了,不然屏幕还不得撑炸?
但是可以利用图形,或者配合 IDEA 的 structure 方便快捷地进入某个类的源码进行查看。
双击某个类后,你就可以在其下的方法列表中游走,对于你想查看的方法,选中后点击右键,选择 Jump to Source:

在进入某个类后,如果还想快速地查看该类的其他方法,还可以利用 IDEA 提供的 structure 功能:

选择左侧栏的 structure 之后,如上图左侧会展示该类中的所有方法,点击哪个方法,页面内容就会跳转到该方法部分去。
| 最后
用上面提到的的 IDEA 这些功能,学习和查看类关系,了解诸如主流框架源码之类的东西,可以说是非常舒服了。
ps. 如果你的 IDEA 没有这个功能,可能因为你用的 IDEA 是社区版。
更多推荐




所有评论(0)