运维Springboot打包插件(其实就是springboot提供的maven插件)
运维Springboot打包插件(其实就是springboot提供的maven插件)第一步:若是将其maven打包插件注释掉,分别打包比较两者文件1、注释前 2、注释后第二步:比较1、没有插件=》==》2、3、有插件的在class文件下才有与没有插件的相同文件(boot打包后将没有插件的所属文件都放在了一个文件中(/class))小结:
·
运维Springboot打包插件(其实就是springboot提供的maven插件)
第一步:若是将其maven打包插件注释掉,分别打包比较两者文件
1、注释前

2、注释后


第二步:比较


1、没有插件

- 不同
- 两个文件内容不同



![]()
=》
==》
![]()
2、


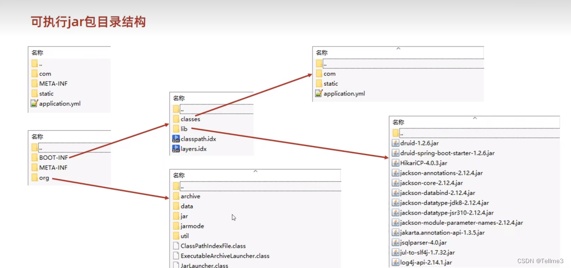
3、有插件的在class文件下才有与没有插件的相同文件(boot打包后将没有插件的所属文件都放在了一个文件中(/class))


- 其他东西(没有插件所没有的东西)有很多jar包(来自于maven仓库)


- 插件打包具有工具(一套类加载器)


小结:





更多推荐




所有评论(0)