c++语言编写的界面如何实现自动化测试_OMG!自动化测试脚本开发竟然如此简单!...
科技日新月异,汽车电子领域也在不断的迭代更新。随着汽车功能复杂度的提高,车载控制器复杂程度也从量变到达了质变的程度。在整车开发成本和周期双重制约的大环境下,高效的测试变得尤为重要,因此,硬件在环仿真测试(HIL:Hardware In Loop)成为了国际主流。然而,硬件在环的关键技术就在于自动化测试脚本的编写,对于自动化测试脚本的编写,如果没有合适的工具,不仅工作量大,而且对工程师的代码编写能力
科技日新月异,汽车电子领域也在不断的迭代更新。随着汽车功能复杂度的提高,车载控制器复杂程度也从量变到达了质变的程度。在整车开发成本和周期双重制约的大环境下,高效的测试变得尤为重要,因此,硬件在环仿真测试(HIL:Hardware In Loop)成为了国际主流。然而,硬件在环的关键技术就在于自动化测试脚本的编写,对于自动化测试脚本的编写,如果没有合适的工具,不仅工作量大,而且对工程师的代码编写能力也有很高的要求,因此便捷且高效的测试用例开发工具成为了HIL测试中不可或缺的组成部分。
今天,小编就隆重为大家介绍一款灵活好用的测试用例开发工具——vTESTstudio。
vTESTstudio简介
vTESTstudio 是一个开发测试脚本的高性能开发环境,结合CANoe可以实现自动化运行测试程序。vTESTstudio支持多种语言编程,也支持图形化的方式实现测试用例。即使用户不了解编程语言,也可以轻松创建和开发测试程序和测试用例。
小编之所以称其灵活好用,可不是没有原因滴。vTESTstudio较其他软件来说,其优势主要体现在如下几方面。
01易上手
vTESTstudio主要采用的是Test Table、Test Sequence Diagram、State Diagram这三种方式编写测试脚本,以流程图或表格的方式呈现,这样更加直观,也更加清晰,不仅易上手,而且便于后期维护。
02复用度高
复用性主要体现在vTESTstudio的Function模块,Function模块可以进行常用函数的封装。例如:KL15、KL30等上电封装,在工程下的所有脚本都可以共同调用,就好比编程语C/C++中封装子函数,可以在主函数中进行调用。
03参数化
vTESTstudio可将评价参数独立于测试脚本存在,针对于评价参数不同的多车型平台,只需修改参数文件即可。Parameter File中可以定义一些变量、数组及依赖于变体的列表参数,例如:Parameter、List、Struct、Struct List等。
04灵活性
通过使用Waveform Editor可以定义被测系统的任意激励曲线。预定义的波形类型,如:正弦波、方波、自定义波形等。
除了激励曲线外,还可以直接在图形用户界面中定义检查点,来验证被测系统的预期行为是否与激励值同步。
05多样性
多样化主要体现在vTESTstudio有C# Editor、CAPL Editor、Test Table Editor、Test diagram Editor、State Editor五种编辑器,可以分别编写C#测试用例(.CS)、CAPL测试用例(.CAN)、测试序列(.VTT)、测试图表(.VTSD)、状态测试用例(.VSD)五种形式的测试脚本。
06与CANoe交互
通过与CANoe的交互,VT System、数据库信号、系统变量和诊断描述等都可以很容易地调用。支持CAN、LIN、FlexRay、以太网、WLAN和J1939总线系统和协议。在CANoe中配置和加载,实时执行,并可以详细的记录在测试报告中。
看到这里,相信大家对vTESTstudio已经有了初步的了解。接下来,小编就带大家在实际案例中进一步了解测试用例设计方法论在vTESTstudio中的应用。
vTESTstudio实践案例介绍
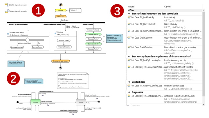
A、流程图法—中控锁
流程图法采用vTESTstudio的Test Sequence Editor进行编写,主要采用图形化的方式来创建测试用例,步骤明确、逻辑清晰,且可遍历流程图中的所有路径,保证了测试用例的覆盖度。
B、等价类划分和边界值法—车速
等价类划分主要用来区分有效等价类和无效等价类。边界值法是对等价类的补充,是用来测试临界值对于结果的影响。
等价类划分和边界值法都采用的是vTESTstudio的Classification Tree Editor进行编写,如图10中蓝框所示是对车速的等价类划分,如图10中红框所示是对车速临界值的测试。
C、因果图法—锁状态
因果图法同样采用vTESTstudio的Classification Tree Editor进行编写,实现对多种输入条件的多种状态进行组合。
例如:整车锁状态的改变有三个输入条件:车速、发动机状态、碰撞状态,且每个输入条件都有多种状态,此情况下即可采用Classification Tree Edit来快速准确的组合出多种测试条件。
D、状态图法—解闭锁状态跳转
状态图法主要采用vTESTstudio的State Diagram Editor进行编写,可以将DUT的预期行为建模为状态转换图,并且支持Chinese Postman和 Breadth search两种路径算法来生成测试用例。
vTESTstudio集应用范围广泛、测试覆盖率高、测试项目易于维护、测试序列灵活、参数化等优势于一身,极大的简化了ECU测试脚本开发难度、提高了开发效率。vTESTstudio作为Vector工具链的重要组成部分,可与CANoe、VT system等其它Vector硬件/软件工具集成工作,为整车系统及ECU的测试提供了强大的开发环境。
东信创智以Vector工具作为技术后盾,用前沿的技术能力及优质的技术支持为OEM和Tire1提供高效且精准的服务。
更多推荐




所有评论(0)